داخل ہوں
  • تعرفے
  • حمایت

  • تھیم تبدیل کریں

Translate not found: free trial for 14 days
Translate not found: start now, pick a plan later

Translate not found: no credit card required no obligation no risk
ٹیم 3
69.90
مفت
فی مہینہ
  • 10 شرکاء
  • 10 Translate not found: projects3
  • 10 Translate not found: gb Translate not found: per_team
  • Translate not found: roles_and_chats
  • Translate not found: ai-services
  • Translate not found: integra
Translate not found: free trial for 14 days
Translate not found: start now, pick a plan later
Translate not found: no credit card required no obligation no risk
ٹیم 3
69.90
مفت
فی مہینہ
  • 10 شرکاء
  • 10 Translate not found: projects3
  • 10 Translate not found: gb
  • Translate not found: roles_and_chats
  • Translate not found: ai-services
  • Translate not found: integra
Translate not found: ai_
CRM
Translate not found: services_for_business

تمام کام پر توجہ مرکوز کریں Translate not found: together

Translate not found: projects_people_knowledge_and_much_more_a_platform_that_makes_things_easier

شروع کریں
مصنوعات

Translate not found: set_up_your_workspace کام کا میدان

Translate not found: from_workflow_tools_to_connections_and_beyond_theres_much_more_to_explore

گینٹ چارٹس

Translate not found: the_gantt_chart_clearly_shows_the_project_plan

تختے

Translate not found: interactive_online_whiteboard_for_teamwork_

کانبان

Translate not found: visualize_the_workflow

کرنے کی فہرستیں

Translate not found: all_tasks_are_in_front_of_your_eyes_add

کیلنڈر

Translate not found: projects_tasks_and_events_in_one_overview

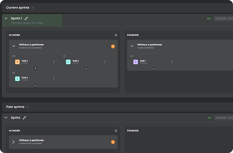
Translate not found: sprints

Translate not found: flexible_planning_without_progress_in_real_time

CRM

Translate not found: set_up_a_crm_structur

  • حکمت عملی کے ساتھ منصوبہ بندی کریں گینٹ چارٹس
    Translate not found: schedule_adjust_and_track_relations_to_ensure_that_projects_stay_on_time_
  • کام منظم کریں تختے
    Translate not found: structure_projects_monitor_progress_and_keep_everything_under_control
  • Translate not found: visualize_workflows کانبان
    Translate not found: flexible_boards_where_tasks_flow_priorities_stand_out_and_progress_stays_visible
  • ہر کام کو پکڑو کرنے کی فہرستیں
    فوری نوٹس سے لے کر بڑے اہداف تک، ہر کام ایک جگہ پر آتا ہے اور مکمل ہوتا ہے۔
  • وقت پر توجہ دیں کیلنڈر
    منصوبہ بندی کریں، شیڈول بنائیں، اور ہر چیز کو ہم آہنگ رکھنے کے لئے ڈیڈ لائنز اور میٹنگز کو ہم آہنگ کریں۔
  • Translate not found: focus_on_tasks Translate not found: sprints
    Translate not found: keep_the_team_focused_more_r_speed
  • Translate not found: work_anywhere CRM
    Translate not found: one_space_to_post_projects_connect_with_talent_and_build_results_together
  • حکمت عملی کے ساتھ منصوبہ بندی کریں

    گینٹ چارٹس

    Translate not found: schedule_adjust_and_track_relations_to_ensure_that_projects_stay_on_time_
    Translate not found: learn_more
  • کام منظم کریں

    تختے

    Translate not found: structure_projects_monitor_progress_and_keep_everything_under_control
    Translate not found: learn_more
  • Translate not found: visualize_workflows

    کانبان

    Translate not found: flexible_boards_where_tasks_flow_priorities_stand_out_and_progress_stays_visible
    Translate not found: learn_more
  • ہر کام کو پکڑو

    کرنے کی فہرستیں

    فوری نوٹس سے لے کر بڑے اہداف تک، ہر کام ایک جگہ پر آتا ہے اور مکمل ہوتا ہے۔
    Translate not found: learn_more
  • وقت پر توجہ دیں

    کیلنڈر

    منصوبہ بندی کریں، شیڈول بنائیں، اور ہر چیز کو ہم آہنگ رکھنے کے لئے ڈیڈ لائنز اور میٹنگز کو ہم آہنگ کریں۔
    Translate not found: learn_more
  • Translate not found: focus_on_tasks

    Translate not found: sprints

    Translate not found: flexible_planning_without_progress_in_real_time
    Translate not found: learn_more
  • Translate not found: work_anywhere

    CRM

    Translate not found: one_space_to_post_projects_connect_with_talent_and_build_results_together
    Translate not found: learn_more

Translate not found: unite_projects_teams_and_talents_on_platform_built_for_successful_work_all_the_gears_of_your_projects_spinning_in_one_place_together

اب کوشش کریں
  • کانبان
  • تختے
  • گینٹ چارٹس
  • Translate not found: sprints
  • Translate not found: documents
  • ٹیبلز
  • کیلنڈر
  • رپورٹس
  • Translate not found: wikis
  • CRM
  • Translate not found: ai_
فوائد

Translate not found: your_command_center_for_effective_work Translate not found: effective_work

Translate not found: workspace_full_of_smart_moves_turn_small_sparks_into_big_projects

الگ-الگ پروجیکٹ انجن

Translate not found: plan_track_and_adjust_projects_without_switching_apps_ensuring_smoother_workflows
اب رجسٹر کریں
موثریت

Translate not found: all_your_projects_under_one_roof

منصوبہ بندی سے بھرتی تک
مفت شروع کریں
Translate not found: chat_share_files_and_coordinate_across_teams_keep_all_discussions_files_and_updates_in_one_place

Translate not found: hire_smart_work_smooth

Translate not found: instantly_find_and_assign_tasks_to_skilled_freelancers_ensuring_projects_move_forward_efficiently_while_maintaining_quality
Translate not found: plan1
Translate not found: track
Translate not found: deliver
FAQ

Translate not found: got_questionsہم نے آپ کا خیال رکھا ہے۔

Translate not found: our_mission_is_to_make_work_effortless_and_that_includes_guidance_for_closer_look_at_every_detail_check_out_our_full_faq_section_read_more_answers_
ZIO دوسروں سے کس طرح مختلف ہے؟
Translate not found: zio_is_a_single_platform_combined_crm
Translate not found: who_is_zio_built_for__individuals_teams_or_companies
Translate not found: zio_is_designed_for_teams_and_entrepreneurs
ZIO کی قیمت کتنی ہے؟
Translate not found: zio_offers_8_personalized_pricing_plans_for_different_types_of_teams_from_19__to_495___choose_your_perfect_fit_learn_more_about_it_in_tariffs___tab Translate not found: tariffs_
کیا میں ZIO کو مفت استعمال کر سکتا ہوں؟
یقیناً! اگر آپ کو ZIO ورک اسپیس میں ٹیم کے ساتھ کام کرنے کی ضرورت نہیں ہے تو آپ کو کچھ خریدنے کی ضرورت نہیں ہے لیکن اگر آپ کرتے ہیں تو پہلے ہماری مفت منصوبہ آزمائیں پھر جب آپ کی ضرورتیں بڑھیں تو کسی بھی وقت اسے اپ گریڈ کریں۔
Translate not found: how_do_for_business
Translate not found: just_create_crm_will_work
ZIO پر کون سے ادائیگی کے آپشن دستیاب ہیں؟
Translate not found: zio_offers_secure_online_payments_with_multiple_options_you_can_pay_in_usd_or_rub_depending_on_your_preferences_and_all_transactions_are_processed_safely_within_the_platform
کیا ZIO پر پروجیکٹس اور ادائیگیوں کا انتظام کرنا محفوظ ہے؟
بالکل! ZIO آپ کے ڈیٹا اور ٹرانزیکشنز کی حفاظت کے لئے صنعت کے معیاری سیکیورٹی اقدامات استعمال کرتا ہے، تاکہ آپ بغیر فکر کے اپنے کام پر توجہ مرکوز کر سکیں۔